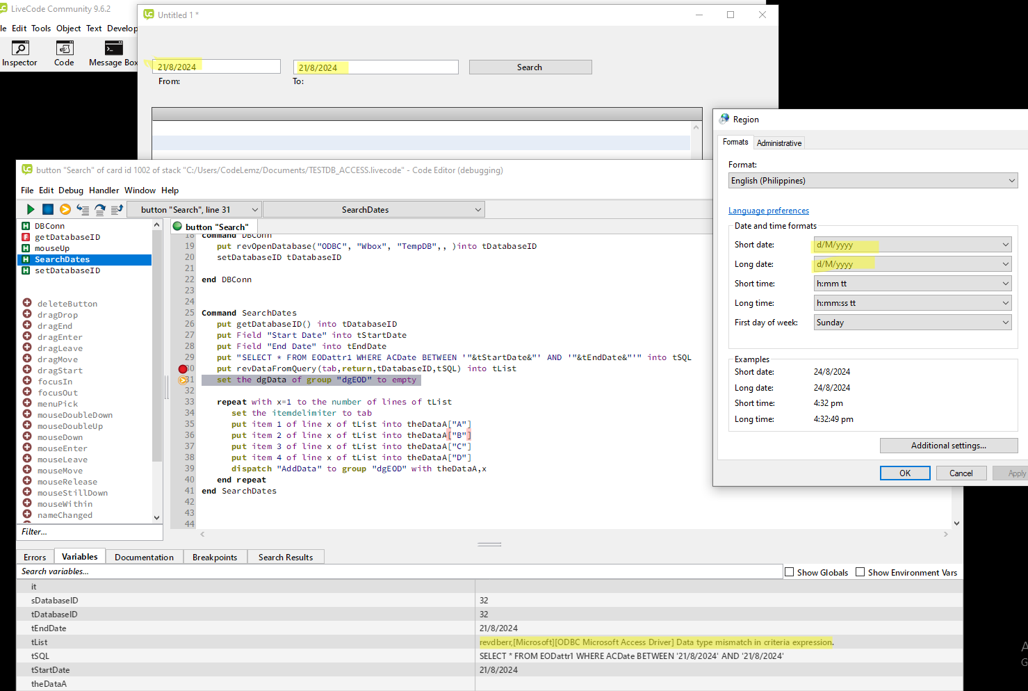
I'm trying to create an application that will display the records by entering the two DATES
but i'm having an error and it won't display the records.
I don't know if the DATE format is the problem or my code.

Code: Select all
on mouseUp
DBConn
SearchDates
end mouseUp
local tDatabaseID,sDatabaseID
local tSQL
command setDatabaseID pDatabaseID
put pDatabaseID into sDatabaseID
end setDatabaseID
function getDatabaseID
return sDatabaseID
end getDatabaseID
command DBConn
put revOpenDatabase("ODBC", "Wbox", "TempDB",, )into tDatabaseID
setDatabaseID tDatabaseID
end DBConn
Command SearchDates
put getDatabaseID() into tDatabaseID
put Field "Start Date" into tStartDate
put Field "End Date" into tEndDate
put "SELECT * FROM EODattr1 WHERE ACDate BETWEEN '"&tStartDate&"' AND '"&tEndDate&"';" into tSQL
put revDataFromQuery(tab,return,tDatabaseID,tSQL) into tList
set the dgData of group "dgEOD" to empty
repeat with x=1 to the number of lines of tList
set the itemdelimiter to tab
put item 1 of line x of tList into theDataA["A"]
put item 2 of line x of tList into theDataA["B"]
put item 3 of line x of tList into theDataA["C"]
put item 4 of line x of tList into theDataA["D"]
dispatch "AddData" to group "dgEOD" with theDataA,x
end repeat
end SearchDates
hope you can help me